• Skip to main content
  • Skip to search
  • Skip to footer
Cadence Home
  • This search text may be transcribed, used, stored, or accessed by our third-party service providers per our Cookie Policy and Privacy Policy.

  1. Blogs
  2. Verification
  3. Unlocking Efficient Debugging with the Verisium WaveMiner…
Bhairava prasad
Bhairava prasad

Community Member

Blog Activity
Options
  • Subscribe by email
  • More
  • Cancel

Unlocking Efficient Debugging with the Verisium WaveMiner App

3 Apr 2025 • 2 minute read

Overview of the Verisium WaveMiner App

Verisium WaveMiner is part of the Verisium suite of AI-driven verification tools that automate the root cause analysis of misbehavior introduced between two versions of the same RTL design. By analyzing passing and failing waveforms, Verisium WaveMiner ranks and highlights the signals and timepoints relevant to the misbehavior, simplifying the regression debug process.

       

Why Do We Need Verisium WaveMiner?

  • Narrows down debug scope by ranking culprit signals
  • Minimizes uncertainty by engaging stakeholders quickly
  • Reduces regression debug effort and maximizes verification throughput
  • Helps to dismiss unlikely root causes and identify design changes causing failures

Verisium WaveMiner Inputs and Outputs

Inputs

  • One or more passing waveforms and one or more failing waveforms
  • Generated with two different versions of the same design
  • Analysis scope: Two snapshots or user-defined list of signals/instances

Outputs

  • Text report with ranked culprit signals and simulation time points
  • Visualization in Verisium Debug
  • Interactive navigation through ranked signals and timepoints

Verisium WaveMiner Flow

Verisium WaveMiner performs signature mining on passing and failing waveforms, cross-validates the results, and ranks the design signals and simulation timepoints according to their contribution to the misbehavior. The results are visualized in Verisium Debug for detailed analysis.

WaveMiner Functionality

  • Signature mining from multiple passing and failing waveforms
  • Ranking of failure root cause candidate signals and timepoints
  • Automatic invocation of Verisium Debug for detailed analysis
  • Minimizes debug effort and improves the quality of results (QoR)

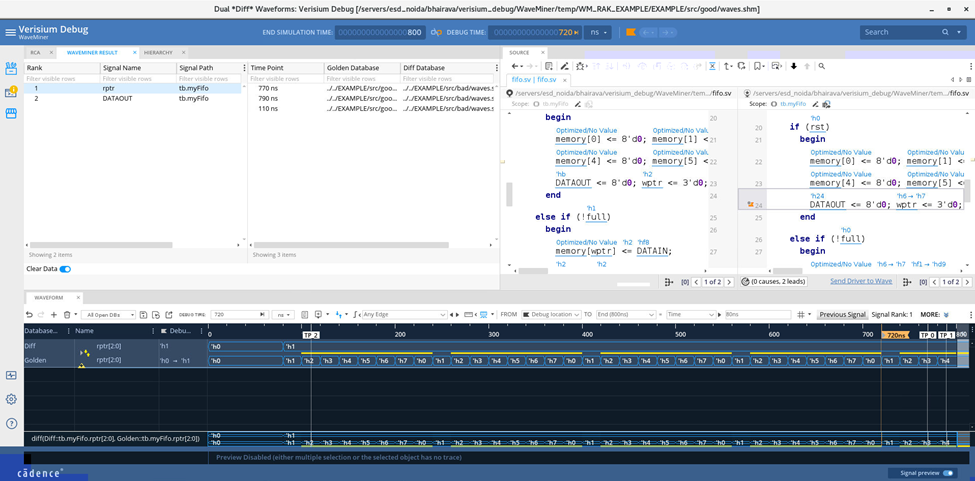
Verisium WaveMiner Dual Waveform GUI View

Verisium WaveMiner Setup

Environment Setup

  • Set environment variables for Verisium Apps and Verisium Debug
  • Install required licenses for waveform analysis

Running Verisium WaveMiner

  • Use the provided commands and scripts to run Verisium WaveMiner
  • Generate a ranked list of signals and timepoints for debugging

Additional Resources

The below listed training bytes channel and an RAK from Cadence ASK will help you navigate through the complete Versium WaveMiner flow and features.

Introduction_to_WaveMiner (Video)

Introduction to Verisium WaveMiner (RAK)

Summary

Verisium WaveMiner is a tool in the Verisium suite that automates the regression debug process. It performs signature mining on passing and failing waveforms, ranks design signals and simulation timepoints based on their contribution to misbehavior, and visualizes the results in Verisium Debug. By minimizing debug effort and improving the quality of results, Verisium WaveMiner is essential for designers and verification engineers.

This comprehensive guide captures the key points and functionalities of Verisium WaveMiner to aid users in leveraging its full potential.

WaveMiner_blog.docx

© 2026 Cadence Design Systems, Inc. All Rights Reserved.

  • Terms of Use
  • Privacy
  • Cookie Policy
  • US Trademarks
  • Do Not Sell or Share My Personal Information